短文
1. SpringBoot微服务集群状态下的配置文件加载顺序 (顺带解决yaml、properties覆盖谣言 & 源码定位)
2. kafka主分片选举策略 replica replica leader决定
3. Sentinel实现服务Warm Up、缓存服务降级、缓存预热
4. 领英-kafka论文原文阅读
长文
1. Innodb - MVCC、加锁机制 (已发布 2024年11月29日)
2. WMS项目核心业务浅谈 (已发布 2024年12月28日)
3. 并发的理解 (基础概念、并发实现、JVM线程安全、代码线程安全、分布式并发安全) 只差一小部分内容需要补充
Loading······
4. 队列的类型 (阻塞队列、条件队列、同步队列)
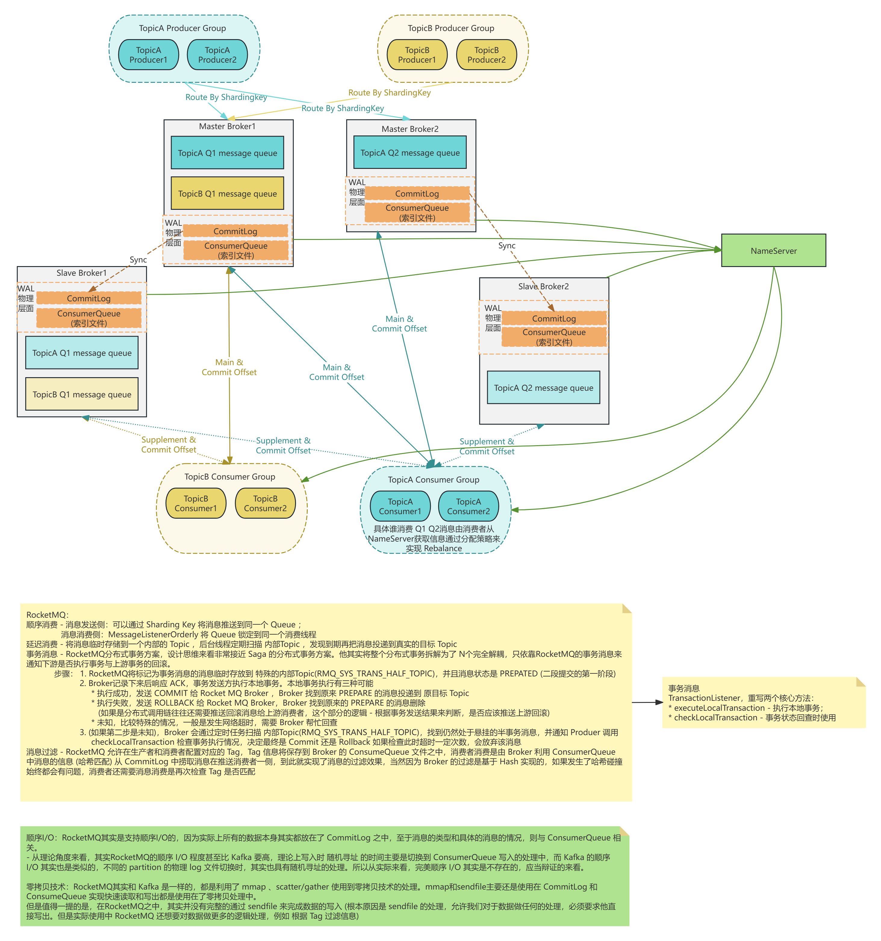
5. 关系型数据库以Mysql为例子、Kafka、ElasticSearch 缓存刷入、刷盘持久化的处理及WAL机制介绍
6. 分布式事务理论
7. 分布式共识算法 - 集群协议 & 选举算法
8. 缓存架构的组成和使用